PSL zoning and material selection of tubing pipes at Ozenmunaigas JSC fields
- Authors: Tleshev M.T.1, Baimbetov V.A.1
-
Affiliations:
- ТОО «КМГ Инжиниринг»
- Issue: Vol 3, No 3 (2021)
- Pages: 11-23
- Section: Articles
- URL: https://vestnik-ngo.kz/2707-4226/article/view/88836
- DOI: https://doi.org/10.54859/kjogi88836
- ID: 88836
Cite item
Full Text
Abstract
The relevance of this work is caused by the need to reduce operating costs in the group of companies of NC «KazMunayGas» JSC in general and in «Ozenmunaigas» JSC in particular by increasing the service life of the tubing used. In this regard, the purpose of research and testing was to select the optimal tubing material for each group of wells. Correct grouping of wells (PSL – zoning) is also important for the selection of the optimal tubing material. The article indicates the methodology and characteristics for the distribution of wells into groups (PSL – zoning). analysis of the causes (wiping, corrosion) contributing to the rapid wear of tubing in the fields of JSC Ozenmunaigas, and recommendations for their solution.
Full Text
Введение
На сегодняшний день одной из основных проблем на месторождении Узень является процесс коррозии и истирания насосно-компрессорных труб (далее – НКТ), который приводит к негативным последствиям при нефтедобыче. В связи с этим в АО «Озенмунайгаз» (далее – ОМГ) на данный момент самые низкие показатели межремонтного периода (далее – МРП) и наработки на отказ (далее – НнО) в группе компаний АО НК «КазМунайГаз» (далее – КМГ), что требует нового подхода для решения давних проблем. На предприятии ОМГ были инициированы параллельно опытно-промышленные и стендовые испытания по исследованию и подбору коррозионностойких материалов НКТ. Для определения наилучшего типа НКТ, подходящего к условиям месторождений ОМГ, проводились стендовые испытания материалов на коррозию в лаборатории Intertek (г. Манчестер) [1].
По состоянию на 2020 г. на месторождениях ОМГ продолжительность МРП в среднем составляет 74 дня при количестве ремонтов 10 429 ед. без геолого-технических мероприятий (далее – ГТМ) и 15 975 с ГТМ. Существует множество факторов, влияющих на такой низкий показатель продолжительности МРП. Одним из основных факторов, негативно влияющих на продолжительность МРП, является отказ глубинного оборудования из-за негерметичности лифта, обусловленного протиранием (механическое разрушение) и коррозией труб, приводящих к потере целостности колонны НКТ. 53% от общего количества отказов составляют отказы по НКТ и насосные штанги (далее – НШ) (рис. 1 и 2).
Рисунок 1. Количество преждевременных отказов за 2020 г. по разным причинам
Рисунок 2. Распределение количества отказов НКТ и насосных штанг за 2020 г.
В связи с этим ОМГ инициировал работы по исследованию и подбору коррозионностойких материалов НКТ [1] и опытно-промышленные испытания (далее – ОПИ) НКТ разных марок сталей и групп прочности [2].
Анализ причин протирания
Были разработаны информационные отчеты [4–6] по результатам оценки коррозии НКТ на месторождениях ОМГ. Согласно отчетам, определены следующие проблемы, влияющие на протирание глубинного насосного оборудования (далее – ГНО):
- истирание или протирание НКТ происходит в результате трения штанг и муфт о стенки труб при длительной их работе в искривленных скважинах (рис. 3). В процессе истирания НКТ штангами глубинного насоса при возвратно-поступательном движении и в присутствии агрессивной среды (H2S, CO2, Cl-) усиливается фреттинг-коррозия, которая развивается за счет электрохимического разрушения. В зоне контакта металлов образуются продукты коррозии (карбонат железа, сульфид железа, оксиды и т.д.), из-за которых активизируется механический износ. Далее происходит разрыхление и разрушение продуктов коррозии под воздействием штанг. После этого протекает ускоренная коррозия металла из-за воздействия агрессивной среды.
Рисунок 3. Схема истирания
- контакт между НКТ и НШ можно объяснить кривизной ствола скважины, (рис. 4). В связи с чем в 2019 г. проводились исследования кривизны скважин гироскопом в 225 скважинах [7]. По данным гироскопа в 24% интервалов наблюдается искривление ствола скважины более 3°, по данным инклинометрии – в 23%;
- подбор материала в условиях возвратно-поступательного контакта насосных штанг и НКТ не даст значимых результатов. На 2019 г. проведены ОПИ НКТ из коррозионностойкой стали 25ХМФА, и НнО составила 40 дней на скв. № 2506 (рис. 5), а с защитным покрытием MPAG96 (рис. 6) НнО составила 87 дней.
Рисунок 4. Искривлённая скв. № 3626 в 3D модели
Рисунок 5. Утончение стенки фрагмента НКТ из стали марки 25ХМФА из скв. № 3231
Рисунок 6. НКТ с защитным покрытием MPAG96 из скв. № 6908
- при обводненности выше 90% в скважинах образуется эмульсия типа «нефть в воде». Это сопровождается резким ростом утечек в соединениях труб, износом штанговых муфт и внутренней поверхности труб, снижением усталостной прочности штанг. Штанги при ходе вниз вытягиваются под воздействием статической нагрузки колонны жидкости, а при ходе вверх – сжимаются (т.к. вес жидкости переносится на колонну штанг и плунжер). Поскольку отсутствуют якоря, колонна НКТ может совершать спиралевидные движения относительно колонны насосных штанг. Также следует отметить то, что образованная водонефтяная эмульсия может привести к вязкому сцеплению насоса и изгибу по всей длине колонны штанг, что приводит к истиранию внутренней стенки НКТ.
Анализ причин коррозии
Согласно отчетам [4–6], процесс коррозии на месторождениях ОМГ можно показать схематически (рис. 7):
Рисунок 7. Схема коррозии
Закачка сточной и морской воды, не прошедшей биохимической обработки, привела к появлению сульфатвосстанавливающих бактерий (далее – СВБ) в количестве 1000–100000 клеток/мл, железобактерий, тионовых бактерий и углеводородокисляющих бактерий. Существенным фактором, способствующим стимуляции сульфаторедукции на м. Узень, является закачка холодной морской воды, что привело к снижению температуры в призабойной зоне нагнетательных скважин с 80–100°С до 32–36°С и к формированию активного биоценоза СВБ [8].
СВБ представляют наибольшую коррозионную опасность среди бактерий. Коррозия, происходящая в присутствии СВБ, характеризуется определенными признаками. На металлической поверхности появляются отложения в виде темной корки и рыхлых бугорков. Они состоят из сульфидов, карбонатов и гидроксидов железа, включая многочисленные колонии СВБ. Отсюда следует, что процесс сероводородной коррозии стали в водных растворах, стимулируется не только H2S и HS- (гидросульфид), но и продуктами коррозии – сульфиды железа FexSy. Сульфид железа по отношению к железу и стали является эффективным катодом, т.е. обладает более положительным потенциалом, чем сталь. Разница в потенциалах может составлять от 0,2 до 0,4 В [9]. Это обычно приводит к образованию глубоких точечных поражений в виде питтингов, скорость образования которых растет во времени, и сквозная перфорация металла может возникнуть уже через несколько месяцев, о чем свидетельствуют низкие показатели МРП на месторождениях ОМГ (рис. 8).
Рисунок 8. Питтинговая коррозия. Сталь марки N80 Q API 5CT PSL1 из скв. № 3626
Все вышеперечисленные виды бактерий участвуют в жизнедеятельности СВБ или же самостоятельно выделяют агрессивные агенты, усиливающие сероводородную и общую коррозию. К наиболее значимым факторам для жизнедеятельности бактерий относятся условия обитания микроорганизмов:
- состав и степень минерализации вод,
- температура,
- рН среды. Минерализация среды оказывает существенное влияние на жизнедеятельность СВБ.
CВБ встречаются только в тех водах, где значение катионного коэффициента К = (Са²+ + Мg²+) / (К+ + Na+) – не превышает 0,36–0,40 [9]. На рис. 9 представлена зависимость между ремонтами скважин и катионным коэффициентом на м. Узень.
Рисунок 9. Зависимость между ремонтами скважин и катионным коэффициентом
Катионный коэффициент < 0,4, рН 5–7, обводненность > 90%, закачка холодной сточной и морской воды и снижение температуры пласта до t° = 30–40°C создают идеальные условия на м. Узень для развития группы бактерий.
FeS отравляет поверхность металла, способствует развитию электрохимической коррозии, где FeS(катод)/Fe(анод) насыщается атомами водорода за счет H2S, что приводит к охрупчиванию (сероводородному разрушению под напряжением) сталей класса прочности 2 по API 5CT стандарту L80 тип 9Cr, L80 тип 13Cr, С90, Т95 и С110 или водородному растрескиванию мягких сталей класса прочности 1 – Н40, J55, K55, K72, N80 тип 1, N80 тип Q; Д и Е по ГОСТ 633-80. Следует отметить, что выявлены случаи сероводородного разрушения под напряжением (далее – СРН) сталей класса прочности 1 в зависимости от качества (химический состав, твердость, термообработка, и т.д.) изготовленной продукции (рис. 10). [4].
Рисунок 10. Сероводородное разрушение под напряжением (СРН) в НКТ
Среда месторождений ОМГ содержит повышенную концентрацию СО2, соответственно, одним из ведущих механизмов коррозии является углекислотная коррозия (продукт коррозии FeCO3) (рис. 11) [5].
Рисунок 11. Внутренняя поверхность фрагмента НКТ, подверженная углекислотной коррозии
PSL-зонирование
Для решения проблем негерметичности НКТ на скважинах ОМГ предлагается адресный подход применения футерованных НКТ, НКТ с внутренним покрытием или НКТ из коррозионностойкого материального исполнения. В связи с этим актуальным становится вопрос зонирования скважин по степени осложнённости и градации по уровням требований к изделиям PSL (англ. product service level – «уровень обслуживания продукта»). Это должно способствовать повышению качества трубной продукции, адресному подходу к затратам средств и ресурсов в зависимости от уровня сложности конкретной скважины, а также внедрению практики технической квалификации поставщиков и усилению входного контроля продукции.
Работа по PSL зонированию и подбору материалов НКТ должна проводиться периодично. С помощью PSL зонирования скважин можно увеличить МРП на 66 дней, а НнО НКТ – до 365 дней и выше за счет сокращения отказов по истиранию и коррозии, а также снизить оборот НКТ за счет снижения отбраковки и увеличения срока службы [3].
В информационном отчете [3] представлены результаты по зонированию скважин по уровню требований к НКТ на основе API 5CT методологии PSL.
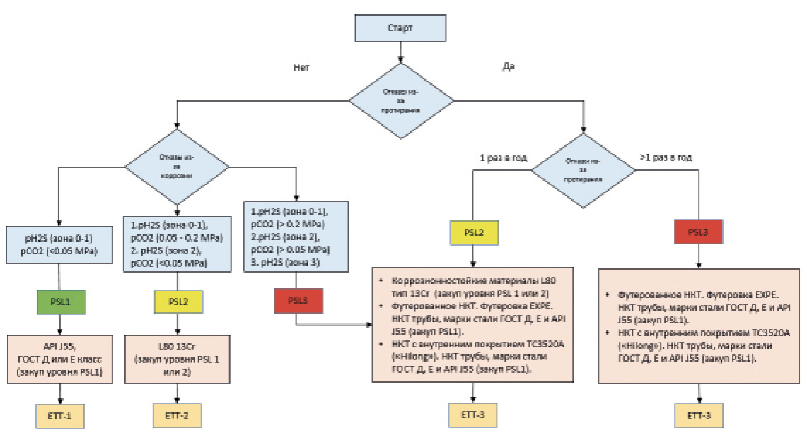
PSL3 – особые требования к НКТ на осложненных скважинах, где отказы из-за протирания НКТ случаются более 2 раз в год, или наличие активной сероводородной и углекислотной коррозии (рис. 12).
PSL2 – требования к НКТ на скважинах со средней осложненностью, где количество отказов из-за протирания НКТ равно одному разу в год, или наличие сероводородной и углекислотной коррозии (рис. 12).
PSL1 – НКТ с минимальными требованиями, эксплуатируемые на неосложненном фонде скважин (рис. 12).
Для каждой PSL-зоны подбирается соответствующий материал НКТ. На рис. 12 представлены PSL-зоны с рекомендуемыми к применению НКТ с соответствующими требованиями к металлу – единые технические требования (далее – ЕТТ).
Рисунок 12. Подбор PSL, материалов и ЕТТ на основе отказов по истиранию
Согласно API-концепции заказчик определяет уровень технических требований PSL. Для этой цели на рис. 12 приведена схема по подбору PSL-уровней. В случае необходимости заказчик имеет право ужесточить требования при подборе PSL-уровня для НКТ.
Заказчик является ответственным за то, что изделия выбранной группы прочности подходят для предполагаемых условий эксплуатации:
- необходимо знать отказы из-за негерметичности НКТ труб по причине коррозии или эрозии/истирания внутренних стенок труб насосными штангами за календарный год;
- в скважинах с отказами по причине сероводородной коррозии необходимо определить зону агрессивной среды на основе данных по содержанию H2S в газе и рН, согласно стандарту СТ РК ИСО 15156-2-2011 [12]. В качестве альтернативы можно использовать данные по скорости коррозии;
- после определения PSL-уровня заказчиком подбирается соответствующий материал с указанием на ЕТТ, как это показано на рис. 12.
Итоги анализа результатов лабораторных испытаний и ОПИ
В Программу испытаний [1] вошли испытания на динамическую коррозию при повышенной температуре и давлении, имитирующие условия месторождений ОМГ, испытания на точечную/щелевую коррозию и испытания на коррозионное растрескивание в соответствии со Стандартом NACE TM-0177 [13].
Рисунок 13. Вращающаяся клеть (rotational cage)
Лабораторные испытания проводились в лаборатории компании Intertek P&IA (рис. 13), одной из ведущих независимых лабораторий по коррозии в нефтегазовом секторе во всем мире. По итогам испытания определено следующее:
- Углеродистые стали OCTG (трубы нефтегазовой отрасли) ГОСТ Д и API J55 показали более высокую скорость коррозии при увеличении содержания сероводорода. В целом между указанными двумя классами выявлена небольшая разница в отношении коррозионных характеристик;
- выявлено, что стали OCTG 1Cr и 3Cr по сравнению с другими исследованными материалами имеют существенные различия в характеристиках. Средние значения скорости коррозии для этих сталей с низким содержанием хрома часто были выше, чем для углеродистых сталей (ГОСТ Д или API J55). Кроме того, стали с низким содержанием Cr имели тенденцию к локальному разрушению в виде точечной коррозии или полупассивной/мейза-коррозии. Из чего следует, что максимальная скорость разрушения для хромированных сталей может быть значительно выше, чем предполагают общие скорости коррозии (потеря веса). Из-за тенденции к локальному разрушению в кислой среде, стали марок 1Cr и 3Cr будут иметь значительно меньшее время наработки на отказ, чем углеродистые стали.
- поскольку материалы НКТ L80-13Cr и S13Cr (Супер 13 хром) имеют повышенную стойкость к коррозии, было решено провести испытание в двух условиях. Оба материала показали очень хорошие результаты в пределах условия М-М «средний – средний» (31,6 мбар H2S – 2,42 бар CO2);
- L80-13Cr практически обеспечивает нулевую скорость коррозии, однако в промысловых условиях срок службы может быть ограничен эрозией, например, износ насосной штанги к НКТ;
- при испытании с высокими концентрациями сероводорода и углекислого газа H-H (0,32 бар H2S – 4,08 бар CO2). на теле материала L80-13Cr были обнаружены очень серьезные питтинги (87 и 137 нм);
- материал S13Cr производства Tenaris не прошел испытание на сульфидное коррозионное растрескивание под напряжением (далее – СКРН) согласно Стандарту NACE TM0177, поскольку в нескольких местах данного материала были обнаружены трещины СКРН, тогда как материал L80-13Cr прошел данный тест без наличия признаков СКРН.
Таким образом, учитывая результаты испытаний и приемлемую стоимость, в качестве предпочтительного материала для применения на месторождениях ОМГ был выбран L80-13Cr.
Рекомендации по выбору материалов
Для условий месторождений ОМГ рекомендуются следующие варианты выбора материалов:
- углеродистые стали ГОСТ Д или API J55 с применением ингибиторов коррозии или без применения, принимая во внимание ограничения по сроку эксплуатации;
- L80-13Cr обладают существенно длительным сроком службы, который может быть ограничен другими факторами, не связанными с коррозией. Мартенситные нержавеющие стали – лучшие варианты сплавов, способные предложить существенное улучшение коррозионной стойкости. Марки стали L80-13Cr рекомендуются как более экономичный (рациональный) вариант;
- для условий месторождений ОМГ в целях выбора лучшего материала, по сравнению со стандартными углеродистыми сталями (ГОСТ Д или API J55), не рекомендуется использовать марки 1Cr или 3Cr;
- согласно методике, представленной на рис. 12, была разработана матрица по подбору материалов для месторождения ОМГ (рис. 14–15).
L-L (низкий H2S – низкий CO2) pH2S=0,35кПa, pCO2=81,375кПa
L-H (низкий H2S – высокий CO2) pH2S=0,35кПa, pCO2=408кПa,
M-M (средний H2S – средний CO2) pH2S=3,16кПа, pCO2=242,25кПа,
H-L (высокий H2S – низкий CO2) pH2S=31,6кПa pCO2=81,375кПа
H-H (высокий H2S – высокий CO2) pH2S=31,6кПа, pCO2=408кПа
Рисунок 14. Матрица по подбору материалов для месторождения ОМГ
Примечание: по вертикальной оси использована классификация зон по содержанию H2S согласно стандарту NACE MR 0175 [10]: зона 0, 1, 2 и 3. Снизу вверх растёт содержание H2S и коррозионная опасность среды.
По горизонтальной оси использованы категории по API 6A, содержание CO2 от низкой до высокой. Содержание углекислого газа представлено как парциальное давление и указано в бар. Уровень CO2 0,2 бар использовался в качестве порогового значения для условий с низкой коррозионной активностью в классификации PSL. Поэтому углеродистая сталь (ГОСТ D, J55) считается ниже этого предела.
Рисунок 15. Матрица по подбору материалов для месторождения ОМГ
Зона 0 (pH2S до 0,0035 бар)
- Пересечение Зоны 0 (pH2S до 0,0035 бар) и низкого содержания CO2 (pCO2 до 0,2 бар), в данной среде рекомендуется использовать базовый материал ГОСТ Д или материал API J55;
- По мере роста содержания CO2 от 0,2 бар и выше, где влияние H2S минимальное, углекислая среда, рекомендуется использовать материал более стойкий к углекислотной коррозии, L80-13Cr.
Зона 1 (pH2S от 0,0035 до 0,032 бар)
- Пересечение Зоны 1 (pH2S от 0,0035 до 0,032 бар) и низкого содержания CO2 (pCO2 до 0,2 бар), в данной среде также рекомендуется использовать базовый материал ГОСТ Д или материал API J55;
- По мере роста содержания CO2 от 0,2 бар и выше (темно-зеленый цвет), рекомендуется использовать материал, более стойкий к коррозии, L80-13Cr.
Зона 2 (pH2S от 0,032 до 0,32 бар)
- Пересечение Зоны 2 (pH2S от 0,032 до 0,32 бар) и низкого содержания CO2 (pCO2 до 0,81 бар), в данной среде не рекомендуется использовать базовый материал ГОСТ Д или материал API J55, предпочтение отдается материалу, более стойкому к коррозии, L80-13Cr;
- По мере роста содержания CO2 от 0,81 бар и выше (синий цвет), рекомендуется использовать материал L80-13Cr, однако безопасные условия для данного материала между условия M-M и H-H должны быть подтверждены дополнительными испытаниями.
Зона 3 (pH2S >0,32 бар)
В зоне 3 рекомендуется применение НКТ с внутренней полиэтиленовой футеровкой «ЕХРЕ» или НКТ с покрытием ТС3520А («Hilong»).
Для определения наилучшего типа НКТ, подходящего к условиям месторождений ОМГ, проводились ОПИ НКТ разных марок сталей и групп прочности (НКТ, футерованные полиэтиленом ЕХРЕ, с полимерным защитным покрытием и легированным составом без защитного покрытия) [2]. Для осуществления ОПИ были подобраны скважины, где обязательным критерием являлось наличие сероводорода в добываемой продукции и интенсивность набора кривизны скважины не более 2° для НКТ без защитных покрытий и более 2° на 30 м для НКТ с защитным покрытием. Из часто ремонтируемого фонда скважин (далее – ЧРФ) выбраны скважины, где частые отказы происходили из-за негерметичности НКТ и обрывов штанг. Для каждой компании определены по 3 скважины для проведения ОПИ. Согласно программе ОПИ, испытания прекращаются в том случае, если срок эксплуатации НКТ не достиг 180 сут по причине истирания и пропуска.
АО «Каскор-Машзавод» – НКТ с внутренней полиэтиленовой футеровкой «ЕХРЕ». Согласно программе ОПИ были выбраны скв. № 227, 4694, 2504 по трем разным условиям содержания (высокое, среднее, низкое), по показателям сероводорода в газе и углекислого газа. ОПИ завершены и признаны успешными.
ТОО «Актауский завод трубной продукции» – НКТ с внутренней полиэтиленовой футеровкой «ЕХРЕ». В качестве ОПИ для компании ТОО «АЗТП-Актауский завод трубной продукции» выбраны скв. № 2498, 4119, 3955. ОПИ завершены и признаны успешными.
ООО «Техномаш» – НКТ с покрытием ТС3520А («Hilong»). Для проведения ОПИ выбраны скв. № 3359, 8706,6511. ОПИ признаны успешными.
Ожидаемая экономическая эффективность при внедрении футерованных годных НКТ на высоко осложненном фонде PSL3
Расчёт экономической эффективности внедрения футерованных годных НКТ производился согласно методике «Расчёт экономической эффективности от внедрения техники и технологий по увеличению МРП (сокращению количества ПРС) с сохранением фактического уровня добычи», принятый в КМГ (табл. 1).
В качестве входных данных использован следующий материал:
- Отчёт ОМГ «Анализ ЧРФ на 01.02.2020 г.», где представлена информация по всем текущим и капитальным ремонтам скважин (ТиКРС) на фонде скважин за скользящий год. Причины отказа ГНО выявляются без комиссионного расследования и нет лабораторного, документального подтверждения отказа НКТ по причине коррозии и истирания.
- Коммерческое предложение ТОО «Керемет Жан» на НКТ с футеровкой полиэтиленом EXPE (extra temperature polyethylene).
Для расчёта были приняты следующие допущения:
- Расчёт производился на всём фонде скважин ОМГ индивидуально по каждой скважине согласно технологическому режиму и причинам отказа за скользящий год.
- В доходную часть закладывали экономию на ТРС за счёт сокращения ремонтов по причине негерметичности НКТ (истирание и коррозия) и обрыва штанг, а также добычи нефти во время простоя по данным причинам.
- В расходную часть заложили инвестиции на футеровку и подготовку нефти.
- Горизонт планирования (эксплуатации футерованного НКТ) принят 4 года, с отбраковкой ежегодно 25% подвески НКТ.
- Стоимость нефти взята из утверждённого Бизнес-плана 2020–2024 гг.
Таблица 1. Экономическая эффективность футеровки годного НКТ
Варианты внедрения | НГДУ | Кол-во скв., ед. | Ожидаемая потеря добычи нефти из-за простоев, т | Кол-во ПРС, факт, ед. | Ожидаемое кол-во сокращений ПРС, ед. | Расходы при ПРС, млн тг. | Расходы на покрытие футеровкой, млн тг. | Экономический эффект, млн тг. | ||||
1 год | 2 год | 3 год | 4 год | ВСЕГО | ||||||||
Расчёт для PSL3 (1355 скв.) | НГДУ-1 | 365 | 74311 | 6821 | 4061 | 13880 | 8564 | 10587 | 17606 | 18148 | 18557 | 64899 |
НГДУ-2 | 300 | |||||||||||
НГДУ-3 | 442 | |||||||||||
НГДУ-4 | 248 | |||||||||||
Заключение
Определены PSL-зоны по уровню требований к НКТ на основе API 5CT методологии PSL. Работа по PSL-зонированию и подбору материалов НКТ должна проводиться периодично. От PSL-зонирования можно получить следующие выгоды (данные 2020 г.):
- при спуске в скважины с высокой осложненностью PSL3 (из-за высокой агрессивной среды и истирания) «ЕХРЕ» футерованных труб НКТ в количестве 1355 скв. можно добиться сокращения количества остановов по причине истирания и коррозии и окупить стоимость дополнительных расходов на футеровку за счет снижения количества ремонтов и дней простоя скважин (65 млрд тенге за 4 года);
- в PSL2-скважинах (1193 скв.) рекомендуется использовать НКТ с материалом коррозионностойкого исполнения API L80 13Cr, а в PSL1-скважинах (398 скв.) можно спускать обычные трубы ГОСТ Д и API 5CT J55 с целью экономии средств;
- также в PSL3-скважинах (1355 скв.) рекомендуется использовать НКТ с внутренним покрытием ТС3520А («Hilong»), которое успешно прошло ОПИ.
About the authors
M. T. Tleshev
ТОО «КМГ Инжиниринг»
Email: m.tleshev@niikmg.kz
магистр наук по нефтегазовому строительству, эксперт дисциплинарный
Kazakhstan, Нур-СултанV. A. Baimbetov
ТОО «КМГ Инжиниринг»
Author for correspondence.
Email: v.baimbetov@niikmg.kz
старший инженер департамента оценки проектов
Kazakhstan, Нур-СултанReferences
- Отчет компании OPC «Исследование коррозии материалов м. Узень – Технический Анализ результатов, ред.1», 2020.
- Отчет «КазНИПИмунайгаз» по опытно-промышленным испытаниям НКТ в АО «Озенмунайгаз», 2020.
- O-I.01.01/04-02/0-03.12.2019. Информационный отчет по PSL зонированию месторождений АО «Озенмунайгаз» и адресного применения футерованных НКТ специального исполнения, 2019.
- Отчет ОАО РосНИТИ, согласно протоколу 3-16/17 от 14 апреля 2017 г. 4. S.
- Отчет ИТ-Сервис «Исследование причин преждевременного разрушения НКТ при эксплуатации в добывающих скважинах Узеньского месторождения АО «Озенмунайгаз», 2019.
- Отчет Weatherford-Tennaris Dalmine. R2236 Rev.2, отчет лабораторного исследования НКТ, 2016.
- O-NIR.01.03.-02/1/1-05.02.2020 Отчет по анализу гироскопической инклинометрии, 2020.
- Информационный отчет по теме «Мониторинг коррозии в системе сбора и транспортировки жидкости по АО «Озенмунайгаз», 2020.
- Бисенова М.А., Влияние внешних факторов среды на процесс биозараженности месторождения Жетыбай. – Научные труды НИПИ Нефтегаз ГНКАР, 2014, № 2, с. 51–54.
- ANSI/NACE MR0175/ISO15156-2. 2003. Нефтяная и газовая промышленность. Материалы для применения в средах, содержащих H2S, при нефте- и газодобыче, часть 2: Углеродистые и низколегированные стали, стойкие к растрескиванию и применение литейного чугуна.
- Единые технические требования (ЕТТ).
- СТ РК ИСО 15156-2-2011 «Промышленность нефтяная и газовая: Материалы для применения в средах, содержащих сероводород, при нефте- и газодобыче. Часть 2 Трещиностойкие углеродистые и низколегированные стали и применение литейного чугуна».
- Стандарт NACE TM-0177.
Supplementary files


















